Проблема с созданием папок-подпапок на FTP хранилище

Голоса: +1

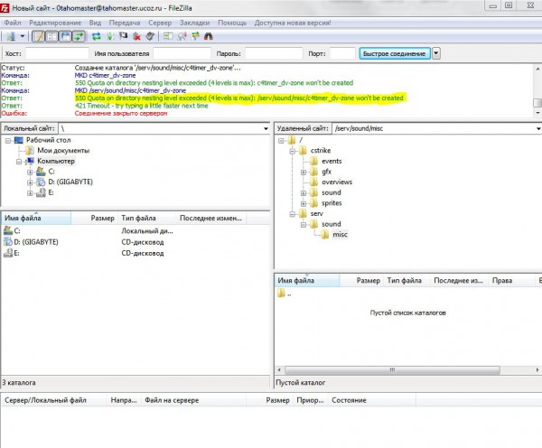
Здравствуйте,проблема заключается в следующем: не могу создать папку в подпапке на FTP. Скрин прилагаю,желтым маркером выделена ошибка. Это происходит при создании новой папки в папке с названием misc

Адрес сайта http://tahomaster.ucoz.ru/
| Автор: | Категория: Вопросы новичков

Ответов: 1

Голоса: +1
 
Лучший ответ
Ошибка которую вы встретили в ней пишется же, что не выше 4-х уровней вложений в папке, а вы пытаетесь создавать далее. Более 4-х никак, это лимит.
| Автор:
Выбор ответа лучшим | | Автор: Yuri_Geruk
...